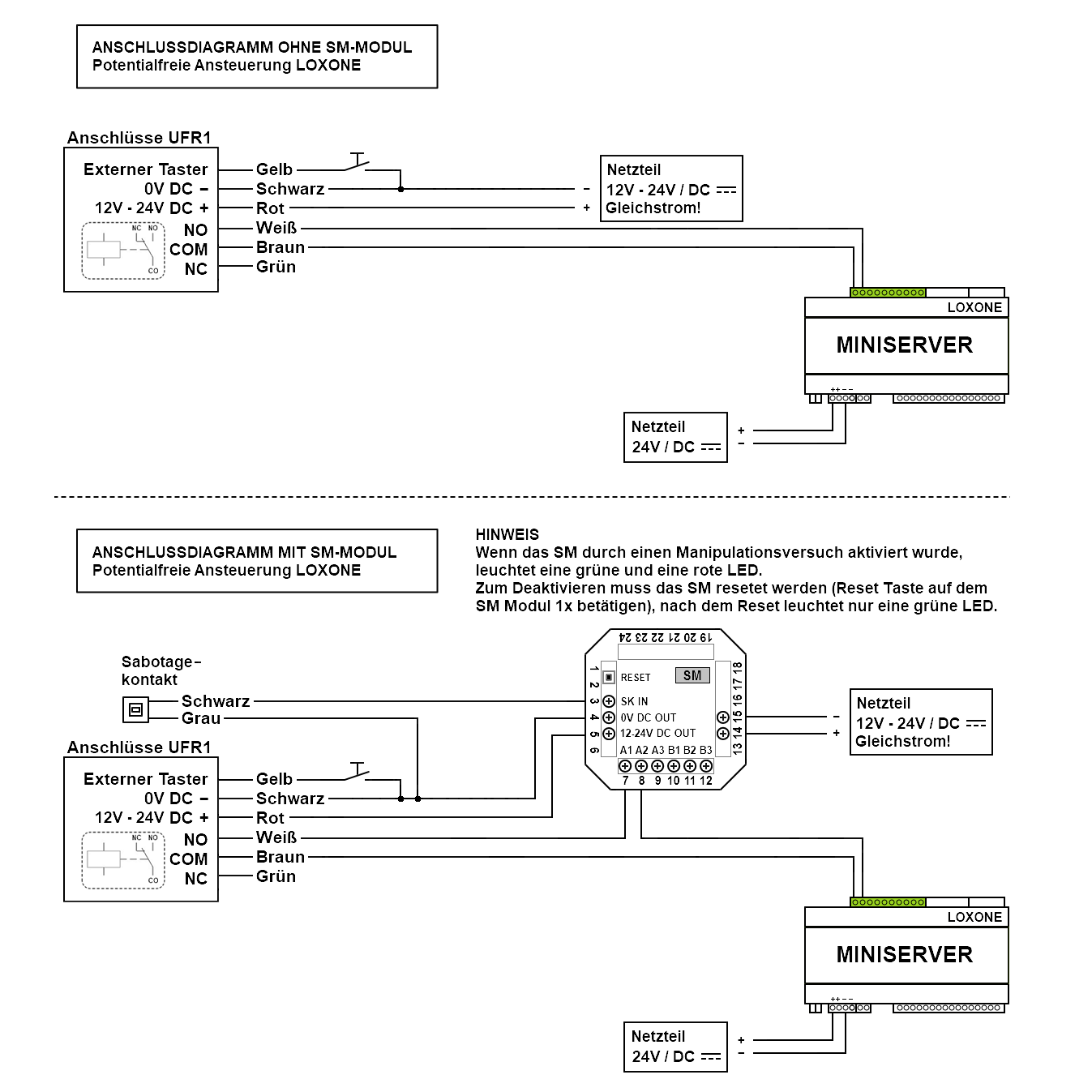
Wie kann der GreenKi UFR1 Fingerprint an LOXONE angebunden werden werden?
Bei dem GreenKi UFR1 Fingerscanner handelt es sich um einen analogen Fingerreader, dennoch kann dieser relativ einfach an die LOXONE / Hausautomation mit angebunden werden, dazu werden die potentialfreie Ausgänge des UFR1 an den 24V OUTPUT und einen der Digitalen INPUTS der LOXONE angeschlossen. Der Anschluss kann ohne SM-Sicherheitsmodul (für nicht Sicherheitsrelevante Objekte wie z. B. Hoftor) oder mit SM Sicherheitsmodul (für Sicherheitsrelevante Objekte wie z. B. Haustür / Garagentor / ...).








